OneCore Docs
Breadcrumbs

Communication

On the tab, you can set the Registration Address, Correspondence Address and data for communication with the contact.

The options for setting the registration and correspondence addresses are described in detail in the chapter: Alternative Address.

Filling in addresses on the contact card after completing the wizard to create a partner

Registration address:

  • When creating a contact with the Partner Creation wizard, after completing the wizard, the registration address is applied to the created contact card by clicking on the "Finish" button as follows:

  • If the contact is Type=Person and at the same time the Business Partner No. is empty (the contact is not assigned to any company) and at the same time the address is not filled in by the user in step 2 of the wizard, then reg. Address does not create

    • The field "Take Company Reg. Address" has value = No and is hidden on the card.

    • The user can create a registration address and add it to the card himself

      image-20240610-141904.png
  • If the contact is Type=Person and at the same time the Business Partner No. is empty (the contact is not assigned to any company), but the user fills in the address in the wizard in step no.2, then reg. Address Creates

    • The field "Take Company Reg. Address" has value = No and is hidden on the card.

    • The user can create a new registration address and add a new one to the card.

      image-20240610-141948.png
  • If the contact is Type=Person and at the same time the Business Partner No. is filled in (in step no.2 the address field from the current company address is automatically filled in), then only the values in the field Address, City, Post Code will be downloaded to the created contact card. No reg. address and field Kód.reg are created. The address will be hidden on the card (detto as on the customer or vendor card)

    • The field "take company reg. address" is visible on the card and has a value = Yes


image-20240610-142015.png

Mailing address:

When creating a contact with the Partner Creation Wizard, the correspondence address is created on the created contact card by clicking on the "Finish" button after completing the wizard as follows:

  • If the contact is Type=Person and at the same time the Business Partner No. is empty (the contact is not assigned to any company) and at the same time the address is not filled in by the user in step 2 of the wizard, then the correspondence address is created on the contact card, but the address values are empty. The user can change the values by updating the fields at the correspondence address

image-20240610-142142.png
image-20240610-142134.png
  • If the contact is Type=Person and at the same time the Business Partner No. is empty (the contact is not assigned to any company), but the user fills in the address (registration address) in the wizard in step no.2, then the correspondence address is created on the contact card by copying the reg. address

  • If the contact is Type=Person and at the same time the Business Partner No. is filled in (in step 2 the address field (registration address) from the current company address is automatically filled in), then the correspondence address is created on the contact card by copying the reg. address


image-20240610-142243.png

Update the registration address on the contact card

Updating the cez address Registration number verification protocol

If, during the verification of the data by the Verify Registration Number, the address is updated against the data in the entered reg. address in the fields:

  • Address

  • POSTCODE

  • Town

The user can automatically update the registration address by clicking on the Accept/Accept All button. The update will take place automatically when the system creates a new registration address and inserts it into the contact card fields. It will only create a new address if any of the fields listed above is different from the currently infected reg. address

Procedure:

  • The user clicks on the three dots next to the IR field

  • On the opened list of Verification Protocol of the Registration Number, click on the Verify Registration Number button

  • A new row is created in the list with the current date in the Validation field

  • If the value of the created row in the Detail Status field is Valid, it means that all data, including the address, are identical, there is nothing to update on the contact card and the user can close the log by clicking the Close button.

  • If the detail status field of the created row is Partial Valid, the user checks which of the data was verified as invalid by clicking the Validation Details button

    • In the Current Value field, the user can see the current values that are entered on the contact card.

    • In the Response field, the user can see the values that have been achieved by integration from the ARES database

  • The user decides whether to update the Invalid values or not. If not, it just closes the list with the Close button

  • If he decides that he wants to update the invalid data, he can accept all the changes with the Accept All button, or he can update only the selected rows with the Accept button.

Attention: In case of updating the address in the OC, a new address will be created every time you accept one of the fields Address, City, Post Code

The new address is created and the values are applied to the contact card. The original address will be deactivated by automatically filling in the Valid To date

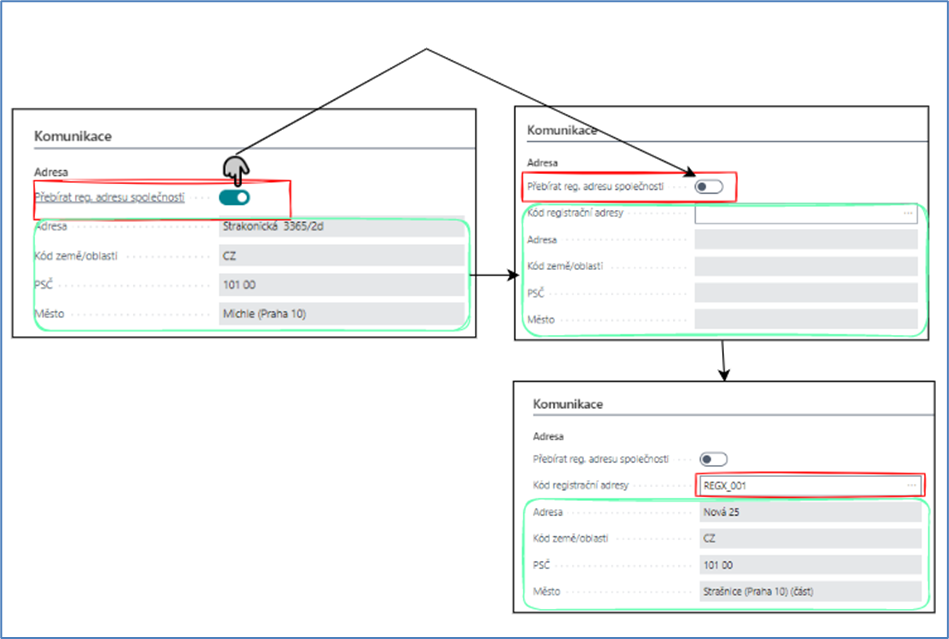
Function after changing the boolean value in the Take Company Reg. Address field on an existing contact card

  • If the Use company reg. address field is visible on the card and has a value of Yes (the contact takes the address of the company under which it is registered) and the user changes to NO

    • The Registration Address Code field is made visible on the card and the address fields are cleared, and the user can select/enter the reg. address from the Alt.Address list, independent of the company address.

      image-20240611-073420.png
  • If the "Take Company Reg. Address" field is visible on the card and has a value of No and the user changes it to Yes

    • the Registration Address Code field is hidden, and the address field is populated with the values of the contact's current company address for the person

image-20240611-073524.png

Function after changing the value of the company number on an existing contact card

If contact = person and the company number field on the contact card is filled in and the user changes to blank

  • Value Take Company Reg. Address = No and the field is hidden

  • The reg. address code will be visible and editable on the card

  • Existing address fields are deleted.

  • The user can create an address by creating reg. Addresses in the Alt.Addresses list and paste the

    image-20240611-073735.png

     

If the contact is Type = Person and the Company No. field on the contact card is blank and changes to Filled 

The OC will show a message: Do you want to take over the registration address of the company?

If the user clicks Yes: 

  • Transfer Company Reg. Address = Yes, field is visible

  • The reg. address code will be hidden on the page

  • Existing address fields are cleared and populated with the values of the current REG. Addresses added by the company.

    image-20240611-073938.png

If the user clicks No: 

  • Transfer Company Reg. Address = No, field is visible

  • The reg. address code will be visible on the page

  • the existing address fields are deleted and the user has to create a reg. address, which is filled in the fields on the card after inserting it into the Reg. address code field 

    image-20240611-074047.png


Update of company reg. address and company reg. addresses of persons

When updating the company address (inserting a new reg. address on the contact card), the address fields of all persons in the company are also updated, which have a value = YES in the Transfer Company Reg. Address field

Field:

Address Section

  • Registration Address Code

    • The registration address code is linked to alternative addresses, where Type is equal to Registration address.

      • The user enters the full address via the Registration Address Code and after confirmation, the Code is added to the contact with all registration data

    • The user can change the registration address by creating a new address by clicking on the field. The List of Alternative Contact Addresses table opens, where you can create a new address using the New button.

      • After creating a new address, the user has selected the address line that he wants to add to the Contact, then confirms the OK button. Subsequently, the OC verifies whether there are any contracts for this contact in a state other than Canceled or Archived:

        • If not, the change of address will be carried out only on the contact and (or customer or supplier, if created)

        • If so, the system will ask if a change should be made to the contracts

          • If the user answers Yes, then the system will go through all the customer's contracts and change the registration address:

            • changes the address data and/or address code

            • create an entry in the history of contract changes with an automatic text – change of the registration/correspondence address XX_xx to XX_yy and fill in other additional data (date, user, serial number of the change, etc.); The change list closes immediately

          • if the user answers No, the system will not change the registration address code on the contact card; There will be no change in the contracts

  • Address

    • Contact Address (Street and House Number)

  • Address 2 (Address)

    • Additional Address Information

  • Post Code

    • Postal code from the contact's registration address

  • Kraj (Country)

    • Region from the contact's registration address

  • City

    • City from the contact's registration address

  • Country/Region Code

    • Country From Contact Registration Address

Contact section:

  • Phone No.

    • Specifies the phone number of the contact.

  • Mobil Phone No.

    • Specifies the contact's mobile phone number.

  • E-mail (Email)

    • Specifies the e-mail address of the contact.

  • Fax No. (Fax No.)

    • Specifies the fax number of the contact.

  • Home Page

    • Specifies the contact's site.

  • Correspondence Type

    • Specifies the preferred type of correspondence for the interaction

  • Language Code

    • Specifies the language that will be used to translate specified text on documents for foreign business partners, such as the product description on the order confirmation, or to select layouts for interactions and emails

    • The default value is added after you complete the Create Partner wizard from Marketing Setup from the Language Code field

  • Correspondence Address Code

    • Empty by default, the default value is blank

    • Can be selected by the user after creating an alternative address

    • The user can change the correspondence address by creating a new address after clicking on the field. The List of Alternative Contact Addresses table opens, where you can create a new address using the New button.

      • After creating a new address, the user has selected the address line that he wants to add to the Contact, then confirms the OK button. Subsequently, the OC verifies whether there are any contracts for this contact in a state other than Canceled or Archived:

        • If not, the address will be changed only on the contact (or customer or supplier, if any)

        • If so, the system will ask if a change should be made to the contracts

          • If the user answers Yes, then the system will go through all the customer's contracts and change the mailing address:

            • changes the address data and/or address code

            • create an entry in the history of contract changes with an automatic text – change of the registration/correspondence address XX_xx to XX_yy and fill in other additional data (date, user, serial number of the change, etc.); The change list closes immediately

          • if the user answers No, the system will not change the correspondence address code on the contact card; There will be no change in the contracts