OneCore Docs
Breadcrumbs

Záložka Komunikace

Na záložce se nastavuje registrační adresa, Korespondenční adresa a údaje pro komunikaci s kontaktem.

Možnosti nastavení registrační a korespondenční adresy jsou podrobně popsány v kapitole: Alternativní adresa.

Vyplňování adres na kartě kontaktu po dokončení průvodce na založení partnera

Registrační adresa:

  • Při zakládání kontaktu průvodcem na založení partnera se po dokončeni průvodce tlačítkem „Dokončit“ na vytvořenou kartu kontaktu dotáhne reg.adresa následovně:

  • Pokud je kontakt Typ=Osoba a zároveň Číslo obchodního partnera je prázdné (kontakt není přirazen pod žádnou společnost) a zároveň není vyplněná uživatelem v průvodci v kroku č.2 adresa, tak se na kartě kontaktu reg. Adresa nezaloží

    • Pole „Přebírat reg.adresu společnosti“ má hodnotu = Ne a je na kartě skryté.

    • Uživatel si může registrační adresu založit a na kartu dotáhnout sám

      image-20240610-141904.png
  • Pokud je kontakt Typ=Osoba a zároveň Číslo obchodního partnera je prázdné (kontakt není přirazen pod žádnou společnost) ale uživatel vyplní adresu v průvodci v kroku č.2 tak se na kartě kontaktu reg. Adresa založí

    • Pole „Přebírat reg.adresu společnosti“ má hodnotu = Ne a je na kartě skryté.

    • Uživatel si může založit novou registrační adresu a na kartu dotáhnout novou.

      image-20240610-141948.png
  • Pokud je kontakt Typ=Osoba a zároveň Číslo obchodního partnera je vyplněné (v kroku č.2 se automaticky vyplní pole adresy z aktuální adresy společnosti) tak na vytvořenou kartu kontaktu se dotáhnu jenom hodnoty do poli Adresa, Město PSČ. Nezaloží se žádná reg. adresa a pole Kód.reg. adresy bude na kartě skryté (detto jako na kartě zákazníka, anebo dodavatele)

    • Pole „přebírat reg.adresu společnosti“ je na kartě viditelné a má hodnotu = Ano


image-20240610-142015.png

Korespondenční adresa:

Při zakládání kontaktu průvodcem na založení partnera se po dokončeni průvodce tlačítkem „Dokončit“ na vytvořenou kartu kontaktu založí korespondenční adresa následovně:

  • Pokud je kontakt Typ=Osoba a zároveň Číslo obchodního partnera je prázdné (kontakt není přirazen pod žádnou společnost) a zároveň není vyplněná uživatelem v průvodci v kroku č.2 adresa tak se na kartě kontaktu korespondenční adresa založí ale hodnoty adresy jsou prázdné. Uživatel hodnoty může změnit aktualizací polí na dané korespondenční adrese

image-20240610-142142.png
image-20240610-142134.png
  • Pokud je kontakt Typ=Osoba a zároveň Číslo obchodního partnera je prázdné (kontakt není přirazen pod žádnou společnost) ale uživatel vyplní adresu (registrační adresu) v průvodci v kroku č.2 tak se na kartě kontaktu korespondenční adresa založí zkopírováním reg.adresy

  • Pokud je kontakt Typ=Osoba a zároveň Číslo obchodního partnera je vyplněné (v kroku č.2 se automaticky vyplní pole adresy (registrační adresy) z aktuální adresy společnosti) tak na kartě kontaktu korespondenční adresa založí zkopírováním reg.adresy


image-20240610-142243.png

Aktualizace registrační adresy na kartě kontaktu

Aktualizace adresy cez Protokol ověření IČ

Pokud při ověření údajů funkcí Ověřit IČ dojde k aktualizaci adresy oproti údajům v zadané reg.adrese v polích:

  • Adresa

  • PSČ

  • Město

Může uživatel reg.adresu automaticky aktualizovat kliknutím na tlačítko Přijmout/Přijmout vše. Aktualizace proběhne automaticky tak, ze systém vytvoří novou reg.adresu a tu nasadí do polí karty kontaktu. Novou adresu vytvoří jenom pokud je některé z polí uvedených výše odlišné od aktuálně napadené reg.adresy

Postup:

  • Uživatel klikne na tři tečky vedle pole IČ

  • Na otevřeném seznamu Protokolu ověření IČ klikne na tlačítko Ověřit IČ

  • V seznamu se vytvoří nový řádek s aktuálním datumem v poli Ověření

  • Pokud je ve vytvořeném řádku v poli Stav podrobnosti hodnota Platné znamená to že všechny údaje včetně adresy jsou identické, není co na kartě kontaktu aktualizovat a uživatel může protokol zavřít tlačítkem Zavřít.

  • Pokud je ve vytvořeném řádku v poli Stav podrobnosti hodnota Částečné platné uživatel zkontroluje, které z údajů se ověřili jako neplatné kliknutím na tlačítko Podrobnosti ověření

    • V poli Aktuální hodnota vidí uživatel Aktuální hodnoty, které jsou zadané na kartě kontaktu.

    • V poli Odezva vidí uživatel hodnoty, které se dotáhli integrací z databázi ARES

  • Uživatel se rozhodne, jestli chce dané Neplatné hodnoty aktualizovat nebo ne. Pokud ne seznam jenom zavře tlačítkem Zavřít

  • Pokud se rozhodne, že chce neplatné údaje aktualizovat muže změny přijmout všechny tlačítkem Přijmout vše nebo může aktualizovat jenom označené řádky tlačítkem Přijmout.

Pozor: V případě aktualizace adresy v OC se nová adresa vytvoří vždy pokud dáte přijmout některé s polí Adresa, Město, PSČ

Nová adresa se vytvoří a hodnoty se dotáhnou na kartu kontaktu. Původní adresa bude zneaktivněna automatickým vyplněním datumu Platnost do

Funkce po změně hodnoty booleanu v poli Přebírat reg. adresu společnosti na existující kartě kontaktu

  • Pokud je na kartě pole Přebírat reg.adresu společnosti viditelné a má hodnotu Ano (kontakt si přebírá adresu společnosti pod kterou je evidován) a uživatel změní na NE

    • Na kartě se zviditelní pole Kód registrační adresy a pole adresy se vymažou a uživatel může vybrat/zadat reg.adresu se seznamu Alt.adřes, nezávisle na adrese společnosti.

      image-20240611-073420.png
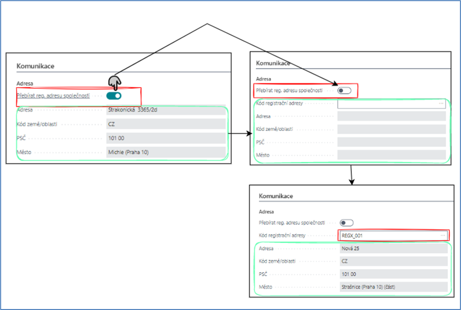
  • Pokud je na kartě pole „Přebírat reg.adresu společnosti“ viditelné a má hodnotu Ne a uživatel změní na Ano

    • skryje se pole Kód registrační adresy a pole adresy se vyplní hodnotami aktuální adresy společnosti kontaktu pro danou osobu

image-20240611-073524.png

Funkce po změně hodnoty čísla společnosti na existující kartě kontaktu

Pokud je kontakt = osoba a pole číslo společnosti na kartě kontaktu je vyplněné a uživatel změní na prázdné

  • Hodnota Přebírat reg.adresu společnosti  = Ne a pole se skryje

  • Kód reg. adresy bude na kartě viditelné a editovatelné

  • existující pole adresy se vymažou.

  • Adresu si uživatel může založit založením reg. Adresy v seznamu Alt.adres a vložit na kartu

    image-20240611-073735.png

     

Pokud je kontakt Typ = osoba a pole číslo společnosti na kartě kontaktu je prázdné a změní se na vyplněné 

OC ukáže hlášku: Přejete si přebrat registrační adresu společnosti?

Pokud klikne uživatel na Ano: 

  • Přebírat reg.adresu společnosti  = Ano, pole je viditelné

  • Kód reg.adresy bude na page skrytý

  • existující pole adresy se vymažou a naplní se hodnotami aktuální reg. Adresy doplněné společnosti.

    image-20240611-073938.png

Pokud klikne uživatel na Ne: 

  • Přebírat reg.adresu společnosti  = Ne, pole je viditelné

  • Kód reg.adresy bude na page viditelný

  • existující pole adresy se vymažou a uživatel musí založit reg.adresu, které se po vložení do pole Kód reg.adresy doplní do polí na kartě 

    image-20240611-074047.png


Aktualizace reg. adresy společnosti a reg. adres osob dane společnosti

Při aktualizaci adresy společnosti (vložení nové reg.adresy na kartu kontaktu) se aktualizuji také pole adresy všech osob dané společnosti, které mají v poli Přebírat reg.adresu společnosti  hodnotu = ANO

Pole:

Sekce Adresa

  • Kód registrační adresy (Registration Address Code)

    • Kód registrační adresy je napojen na alternativní adresy, kde Typ je roven Registrační adresa.

      • Uživatel zadá celou adresu přes Kód registrační adresy a po potvrzení je Kód doplněn na kontakt i se všemi registračními údaji

    • Změnu registrační adresy vykoná uživatel zřízením nové adresy po rozkliknutí pole. Otevře se tabulka Přehled alternativních adres kontaktu, kde pomoci tlačítka Nový je možné založit novou adresu.

      • Po založení nové adresy uživatel má označen řádek adresy, který chce doplnit na Kontakt, pak potvrdí tlačítko OK. Následně OC ověří, zda existují nějaké smlouvy k tomuto kontaktu v jiném stave než Stornovaném anebo Archivním:

        • Pokud ne, provede se změna adresy pouze na kontaktu a (resp. zákazníkovi anebo dodavatelovi, pokud jsou založeny)

        • Pokud ano, systém se zeptá, zda se má provést změna na smlouvách

          • Pokud uživatel odpoví Ano, pak systém projde všechny smlouvy daného zákazníka a provede změnu registrační adresy:

            • změní adresní údaje a / nebo kód adresy

            • založí do historie změn smlouvy záznam s automatickým textem – změna registrační / korespondenční adresy XX_xx na XX_yy a s vyplněním dalších doplňujících údajů (datum, uživatel, pořadové číslo změny atd.); změnový list se ihned uzavře

          • pokud uživatel odpoví Ne, systém nezmění na kartě kontaktu kód registrační adresy; na smlouvách neproběhne žádná změna

  • Adresa  (Address)

    • adresa kontaktu (Ulice a Číslo popisné)

  • Adresa 2 (Address)

    • dodatečné informace o adrese

  • PSČ (Post Code)

    • poštovní směrovací číslo z registrační adresy kontaktu

  • Kraj (Country)

    • kraj z registrační adresy kontaktu

  • Město (City)

    • město z registrační adresy kontaktu

  • Kód země / oblasti (Country/Region Code)

    • země z registrační adresy kontaktu

Sekce kontaktu:

  • Telefonní číslo (Phone No.)

    • Určuje telefonní číslo kontaktu.

  • Mobil (Mobil Phone No.)

    • Určuje číslo mobilního telefonu kontaktu.

  • E-mail (Email)

    • Určuje emailovou adresu kontaktu.

  • Číslo faxu (Fax No.)

    • Určuje faxové číslo kontaktu.

  • Domovská stránka (Home Page)

    • Určuje web kontaktu.

  • Typ korespondence (Correspondence Type)

    • Určuje upřednostňovaný typ korespondence pro interakci

  • Kód jazyka (Language Code)

    • Určuje jazyk, který bude použit pro překlad specifikovaného textu na dokladech pro zahraniční obchodní partnery, jako je popis zboží na potvrzení objednávky, nebo pro výběr layoutů pro interakce a emaily

    • Výchozí hodnota je doplněna po dokončení průvodce Vytvořením partnera z Nastavení marketingu z pole Kód jazyka

  • Kód korespondenční adresy (Correspondence Address Code)

    • Defaultně prázdné výchozí hodnota je prázdna

    • Může vybrat uživatel po založení alternativní adresy

    • Změnu korespondenční adresy vykoná uživatel zřízením nové adresy po rozkliknutí pole. Otevře se tabulka Přehled alternativních adres kontaktu, kde pomoci tlačítka Nový je možné založit novou adresu.

      • Po založení nové adresy uživatel má označen řádek adresy, který chce doplnit na Kontakt, pak potvrdí tlačítko OK. Následně OC ověří, zda existují nějaké smlouvy k tomuto kontaktu v jiném stave než Stornovaném anebo Archivním:

        • Pokud ne, provede se změna adresy pouze na kontaktu (resp. zákazníkovi anebo dodavatelovi, pokud jsou založeny)

        • Pokud ano, systém se zeptá, zda se má provést změna na smlouvách

          • Pokud uživatel odpoví Ano, pak systém projde všechny smlouvy daného zákazníka a provede změnu korespondenční adresy:

            • změní adresní údaje a / nebo kód adresy

            • založí do historie změn smlouvy záznam s automatickým textem – změna registrační / korespondenční adresy XX_xx na XX_yy a s vyplněním dalších doplňujících údajů (datum, uživatel, pořadové číslo změny atd.); změnový list se ihned uzavře

          • pokud uživatel odpoví Ne, systém nezmění na kartě kontaktu kód korespondenční adresy; na smlouvách neproběhne žádná změna